
Bitty Engine is a cross-platform itty bitty
Game Engine. The full featured engine is programmable in Lua and integrated with built-in editors. It keeps the nature of both engine's productivity, and fantasy computer/console's ease to iterate. It boosts your commercial/non-commercial projects, prototypes, game jams, or just thought experiments.
Why Bitty Engine?
Bitty Engine has everything built-in for coding, graphics composing, etc; it has a full featured debugger for breakpoint, variable inspecting, stepping, and call-stack traversing; it offers a set of well-designed API with full documentation; it builds fast binaries with code and asset obfuscating, moreover its package size is small (around 10MB with empty project, other engine outputs more than 10 times bigger).
It is supposed to be your ultimate 2D game creating software.
Features
- Programmable in Lua, an easy to learn and widely used programming language
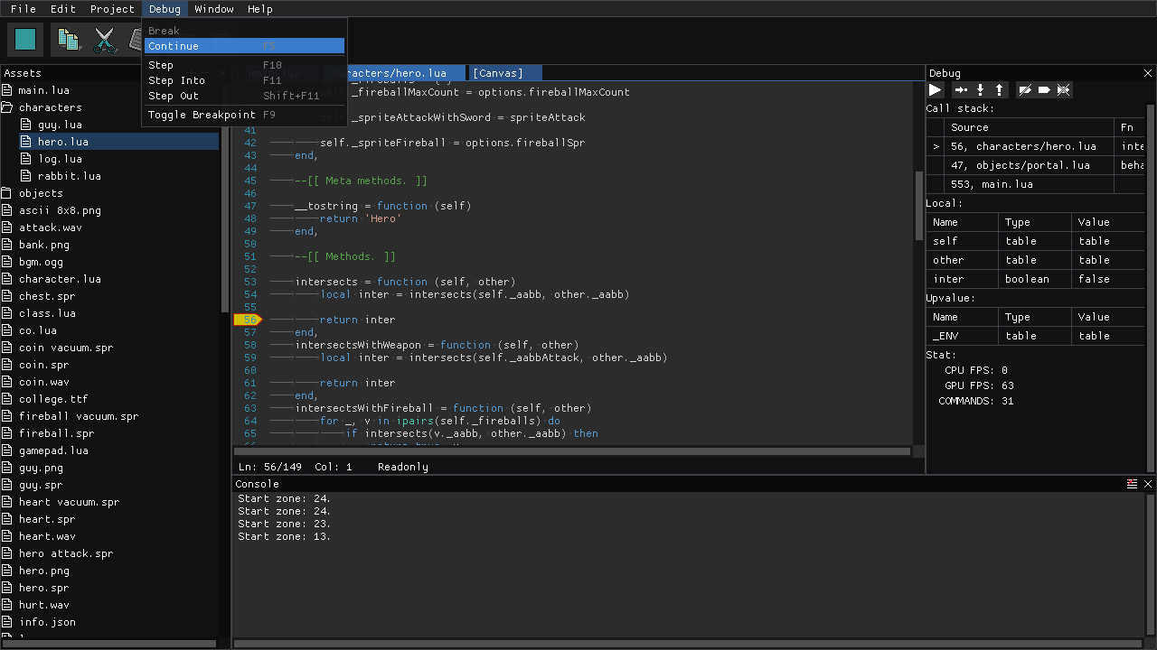
- Debugger with scope inspector, breakpoint support and stepping
- Easy to use API for resources, graphics, input, audio, and more other facilities
- Built-in libraries for File, File System, Archive, JSON, Network, Physics, etc.
- Dozens of various example projects
- Handy tools for editing sprite, map, image, text, JSON, etc.
- Project can be exported into standalone binary
Specs
- Display: configurable resolution
- Code: Lua, supports multiple source files
- Image: either true-color (PNG, JPG, BMP, TGA) or paletted, up to 1024x1024 pixels per file
- Palette: 256 colors with transparency support
- Sprite: up to 1024x1024 pixels per frame, up to 1024 frames per sprite
- Map: up to 4096x4096 tiles per page
- Font: supports Bitmap and TrueType
- Audio: 1 BGM channel, 4 SFX channels; supports MP3, OGG, WAV, etc.
- Gamepad: 6 buttons for each pad (D-Pad + A/B), up to 2 players
- Keyboard and mouse: supported